To reduce resource over and under-provisioning, software systems can be migrated to IaaS and PaaS-based cloud environments.

However, aligning and optimizing existing software systems for a cloud computing foundation often involves substantial reengineering activities or at least an elaborated configuration during the migration. There exist various challenges that have to be addressed, for example, systematically comparing cloud environment candidates, checking the conformance with particular cloud environments, or simulating monitored workload for envisioned cloud-based target architectures to evaluate future costs.

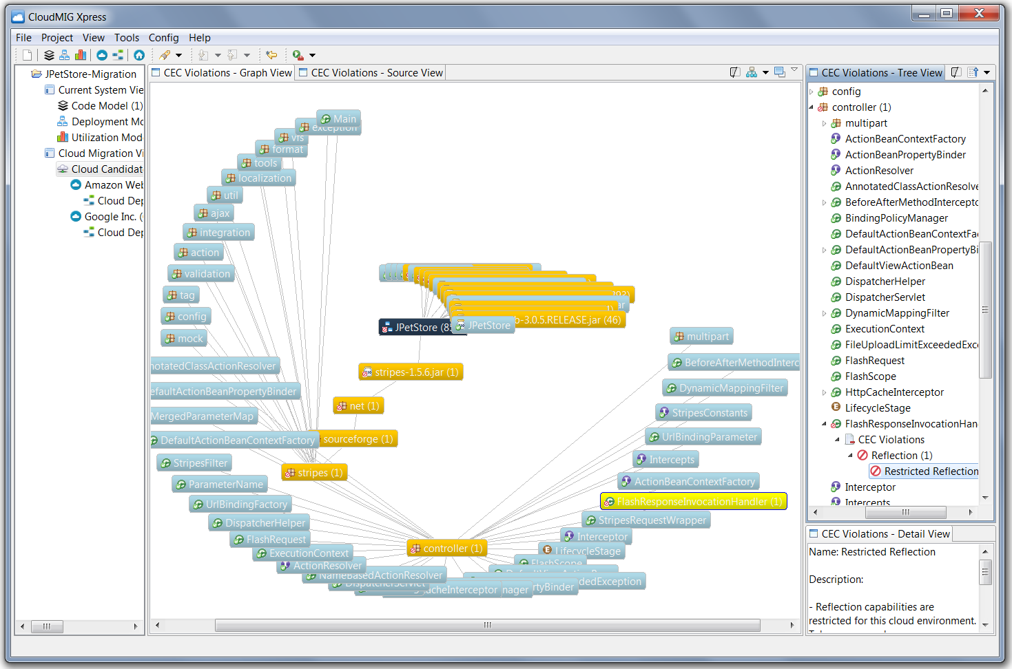
CloudMIG Xpress addresses those kinds of challenges and provides tool support for the comparison and planning phases to migrate software systems to PaaS or IaaS-based clouds. It originates from an academical prototype and is built to support research in cloud migration.

Features

  • Extract code models from Java-based software
  • Simulate various cloud deployment options
  • Compare the trade-offs that have to be made for different cloud deployment options
  • Estimate future costs, response times, and SLA violations
  • Model the current system deployment
  • Create synthetic workload profiles (e.g., to model usage patterns of existing systems)
  • Create workload profiles from real monitoring data
  • Model cloud environments with the help of cloud profiles
  • Model cloud environment constraints (CECs), e.g., concerning prohibited API calls
  • Perform a static analysis to detect CEC violations upon code models
  • Compare the suitability of different cloud profiles (e.g., conc. costs and CECs for your software)
  • Graph-based visualization of detected CEC violations

Project Samples

Project Activity

See All Activity >

License

Apache License V2.0

Follow CloudMIG Xpress

CloudMIG Xpress Web Site

Other Useful Business Software
Managed Cybersecurity Platform Built for MSPs Icon
Managed Cybersecurity Platform Built for MSPs

Discover the cyber platform that secures and insures SMEs

In a world that lives and breathes all things digital, every business is at risk. Cybersecurity has become a major problem for small and growing businesses due to limited budgets, resources, time, and training. Hackers are leveraging these vulnerabilities, and most of the existing cybersecurity solutions on the market are too cumbersome, too complicated, and far too costly.
Learn More
Rate This Project
Login To Rate This Project

User Reviews

Be the first to post a review of CloudMIG Xpress!

Additional Project Details

Operating Systems

Linux, Windows

Languages

English

Intended Audience

Other Audience

User Interface

Eclipse, Java SWT

Programming Language

Java

Database Environment

JDBC

Related Categories

Java Scientific Engineering

Registered

2012-06-29