This is a sample / starter architecture project for building a modular monolith application using Domain-Driven Design (DDD) principles in .NET. It aims to show how to structure a monolithic application into modules (bounded contexts), while preserving separation of concerns, maintainability, and scalability, without splitting into microservices. Showing the application of best practices and object-oriented programming principles. Presentation of some architectural considerations, decisions, approaches. Presentation of the implementation using Domain-Driven Design approach (tactical patterns). Presentation of the implementation using Domain-Driven Design approach (tactical patterns).

Features

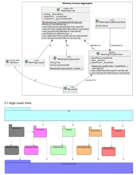
  • Modular monolithic architecture: decomposition into modules (domains) within a single process
  • Domain-Driven Design (DDD) pattern adoption (entities, aggregates, domain services, value objects)
  • Integration with frontend (React) for the modular monolith full stack example
  • Demonstrates infrastructure concerns such as data access, messaging, cross-module dependencies, module boundaries
  • Actively maintained: community updates including migration to .NET 8.0
  • Example projects and sample code for real-world patterns and practices

Project Samples

Project Activity

See All Activity >

Categories

Design

License

MIT License

Follow Modular Monolith with DDD

Modular Monolith with DDD Web Site

Other Useful Business Software
Simplify Purchasing For Your Business Icon
Simplify Purchasing For Your Business

Manage what you buy and how you buy it with Order.co, so you have control over your time and money spent.

Simplify every aspect of buying for your business in Order.co. From sourcing products to scaling purchasing across locations to automating your AP and approvals workstreams, Order.co is the platform of choice for growing businesses.
Learn More
Rate This Project
Login To Rate This Project

User Reviews

Be the first to post a review of Modular Monolith with DDD!

Additional Project Details

Operating Systems

Linux, Mac, Windows

Programming Language

C#

Related Categories

C# Design Software

Registered

2025-09-24