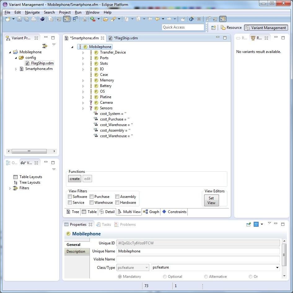
MVE extends the feature and variant editor of the pure::variant plugin. You can assign and filter each feature and attribute to a specific kind of view you want to work with.

Another extension is to create functions, that are calculated dynamically. The functions are also affected by the filters.

Project Samples

Project Activity

See All Activity >

Categories

Frameworks

License

Eclipse Public License

Follow Multi View Evaluation (MVE)

Multi View Evaluation (MVE) Web Site

Other Useful Business Software
AestheticsPro Medical Spa Software Icon
AestheticsPro Medical Spa Software

Our new software release will dramatically improve your medspa business performance while enhancing the customer experience

AestheticsPro is the most complete Aesthetics Software on the market today. HIPAA Cloud Compliant with electronic charting, integrated POS, targeted marketing and results driven reporting; AestheticsPro delivers the tools you need to manage your medical spa business. It is our mission To Provide an All-in-One Cutting Edge Software to the Aesthetics Industry.
Learn More
Rate This Project
Login To Rate This Project

User Reviews

Be the first to post a review of Multi View Evaluation (MVE)!

Additional Project Details

Intended Audience

Developers

User Interface

Java SWT

Programming Language

Java

Related Categories

Java Frameworks

Registered

2015-08-10