Roslyn provides rich, code analysis APIs to open source C# and Visual Basic compilers. This enables you to access a wealth of information about your code from compilers, which you can then use for code-related tasks in your tools and applications.

Roslyn dramatically lowers the barrier to entry for creating code-focused tools and applications, creating many opportunities for innovation.

Features

  • Enables the building of analyzers and code fixes, which helps enforce team coding standards, and provide guidance particularly with library packages
  • Enables you to work with syntax trees, semantic models and workspaces
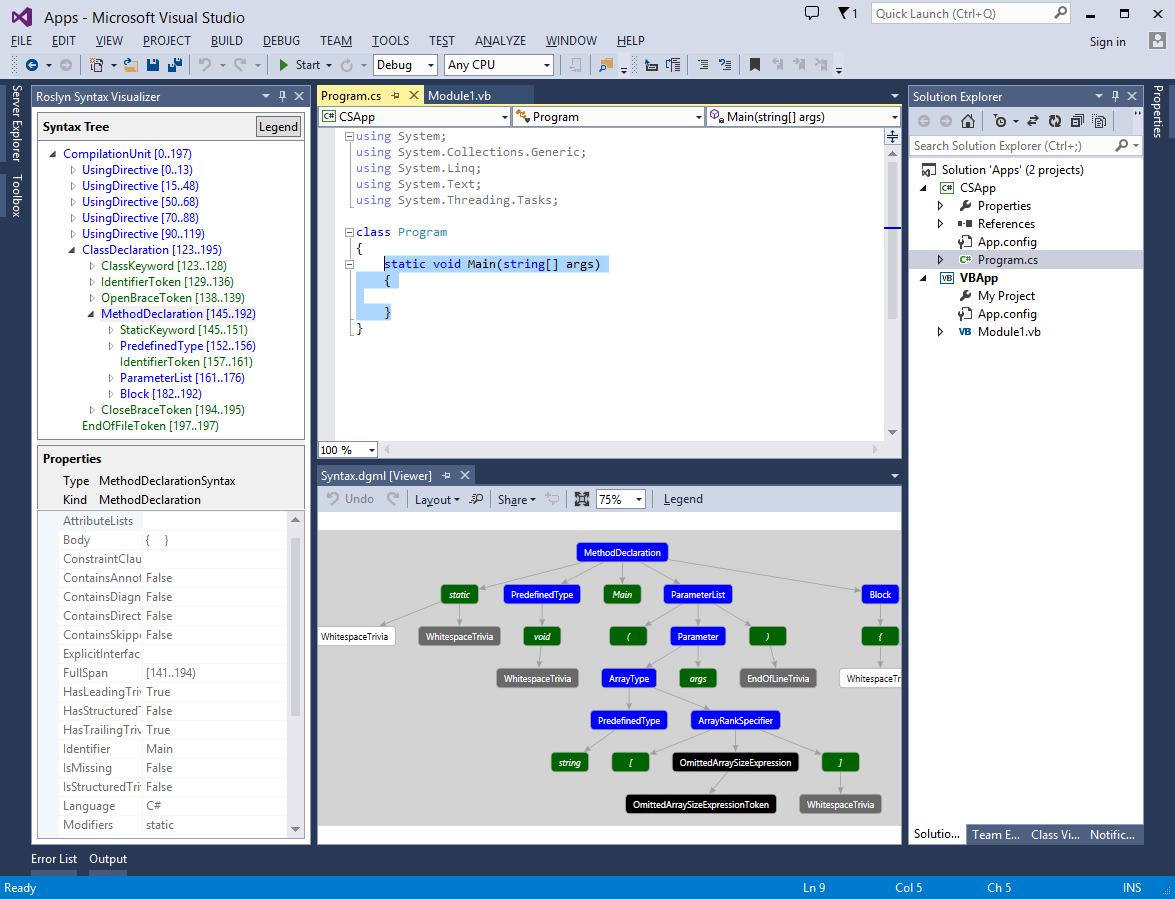
  • Syntax Visualizer tool for inspecting and exploring syntax trees

Project Samples

Project Activity

See All Activity >

License

MIT License

Follow Roslyn

Roslyn Web Site

Other Useful Business Software
Simplify Purchasing For Your Business Icon
Simplify Purchasing For Your Business

Manage what you buy and how you buy it with Order.co, so you have control over your time and money spent.

Simplify every aspect of buying for your business in Order.co. From sourcing products to scaling purchasing across locations to automating your AP and approvals workstreams, Order.co is the platform of choice for growing businesses.
Learn More
Rate This Project
Login To Rate This Project

User Reviews

Be the first to post a review of Roslyn!